An Outline Code is a userfield type which allows you to create a corporate, project-specific, and user-defined hierarchy of activities and structure for your project.
Outline Codes offer an additional, special property compared to the basic userfield type Reference.
Whereas a Reference or Text field often describes a single characteristic such as a Phase, Discipline, Sub-project or Area where multiple fields are then used to group and present activities in a hierarchical manner, the Outline Code field type is in natural fact a multi-level, hierarchical, tree structure containing nodes and the logical relationship between them.
Using an outline code for grouping in a barchart offers more power and flexibility as an outline code structure can consist of up to 25 levels, whereas a Group Properties structure is limited to 10 levels.
The use of Outline code fields was, in earlier versions of Safran, when the number of Reference fields was limited to 30 or 60, often used as a workaround as a single level outline code field is basically/functionally the same as a reference field.
Typical examples of outline code usage are WBS, OBS and CBS (Work/Organization/Cost Breakdown Structure).
The example below highlights a typical Outline Code field containing a project Work Breakdown Structure:

Outline Codes are most commonly/typically used to group activities in the Barchart Editor. When grouping Safran allows you to use the complete outline code structure (all levels) or select one or more specific levels in any relevant order and even include/combine them with other valid grouping fields such as Reference, Text and Flag. The latter offers an extreme degree of flexibility and provides infinite ways to present your schedule.
In the example below the outline code field has been chosen in its entirety as the grouping property by selecting ‘All Levels’ which is also the default when choosing an outline. Note that when defining the outline code all nodes are presented, while only the nodes ‘containing’ activities are shown when using an outline code for grouping.

Note that in the next example below, the outline code field has been ‘decomposed’ and only a few separate levels are used. Additionally the reference field ‘Sub-Contractor’ has been inserted between level 1 and level 2 of the outline in order to clarify the work between subcontractors.

In other report types such as the Barchart editor Histogram and Reporting Histogram & S-curve, outline codes may be used to both as a page shift, to split/stack and cluster histograms, and spread s-curves (Page on/Stack on/Cluster on/Spread on).


When using an outline code to page on, the following Header information is available:
| header | header |
|---|---|
| Page on | which outline code field is chosen to page on |
| Page short | the code for the relevant outline code/level |
| Page description | the description for the relevant outline code/level |

The Histogram report above highlights the use of Page on, Stack on and Page on header information.
The Progress summary report also utilizes outline codes allowing you to use outline codes to Group activities by, Page on, and choose as Level 2-5 groups.


The majority of the report types (apart from Schedule health/Float Trend) found on the Reports ribbon Charts/Tabular sections may also use outline codes in the same way as discussed above.
Note that only the Barchart/Gantt can make use of the complete outline code structure (All Levels), whereas all other report styles allow you to use a specific level from an outline as using the whole outline is not relevant in these reports.
In all report types an outline code field can be used to both select/filter and sort activities. In both cases you can use the ‘whole’ outline code value ie. ‘A2.A20.KE’ or the value from a specific level ie. ‘A20’ from level 2.


The picture below focuses on the filtering options for an outline code. The columns highlighted are both the value for the WBS outline field and the relevant values for each level of the outline field.
You can filter on the whole outline code, values from a level in the outline code as well as the level ‘short – description’. ‘Short’ in this case meaning the outline level code value.
When filtering on outline codes note the additional filtering capability ‘Belongs To’ that selects all activities that logically belong to a specific node and its siblings.

Outline codes may also be highly useful when working in large-scale, multi-project environments where multiple contractors submit project schedules to a project owner in order to collect and present a single, coherent schedule with a combined total WBS while using each source project’s discrete coding structure (WBS/CBS/OBS).
This is possible due to the flexibility of an outline code as it is a ‘tree structure’ that does not require containing a specific information type at any specific level in the structure as opposed to when building a grouping structure based on a number of Reference fields.
Each source project will need to have its main WBS in an outline code field. If the main WBS is based on a number of reference fields, this structure can easily be converted to an outline code structure using the 'Convert to Outline structure' function located on the Grouping section of the View ribbon.
For more information on using this function please refer to: Generate an Outline Code from a set of Reference Fields.
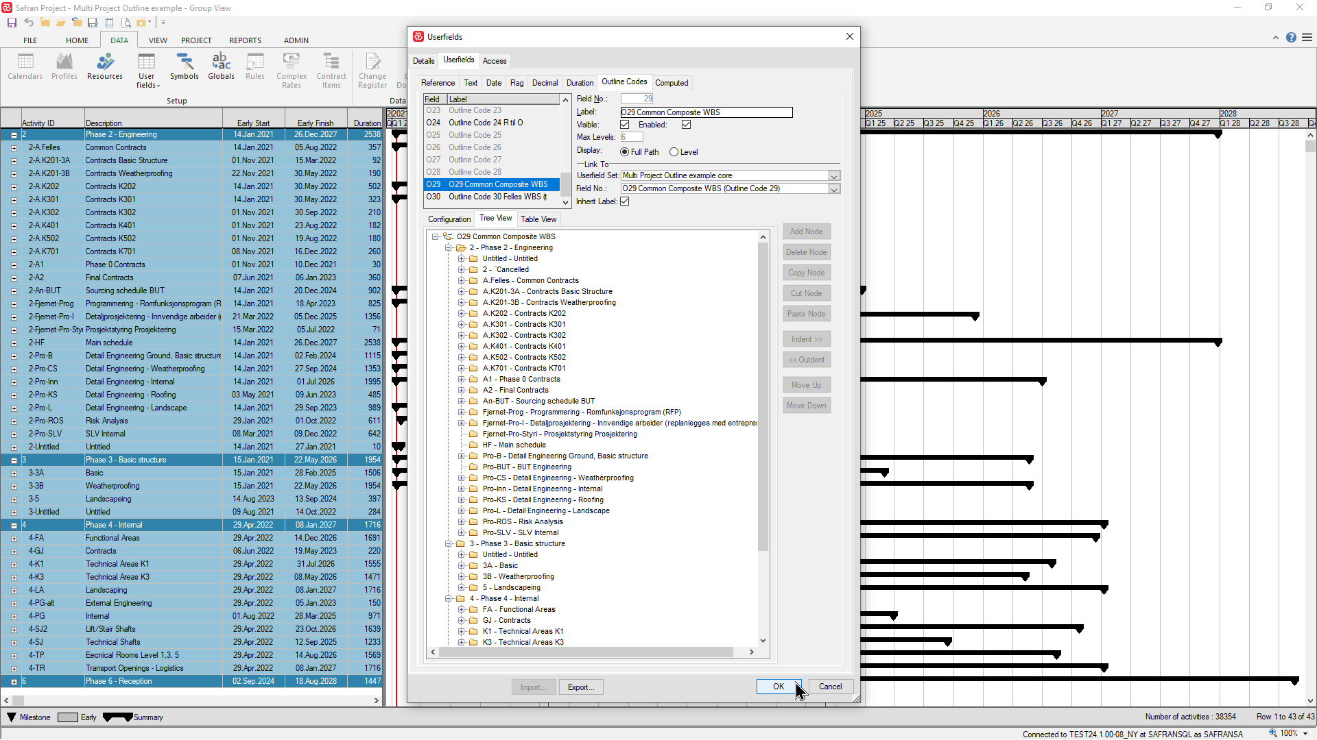
Below is a brief description of how to create and use a combined, common WBS in a multi-project environment.
- Establish a Project group and add all relevant source projects.

- Define an Outline code field in the project group ensuring that the field has sufficient ‘Max levels’ in order to accept the source project WBS with the highest number of levels in its WBS.

- Open each source project and export the outline code structure for its WBS to file. It’s imperative that the code value for the top-level node is unique among the source structures.


- Open the Project group and import each source project structure to the outline code defined in step 2 above. Be sure to select 'Yes' during the import so that the imported structure is appended to the outline code. If you select No, the existing structure will be overwritten.

- In each source project define an outline code field that is ‘Linked to’ the common outline code field used in the Project Group.

Now that the outline structure is defined it’s time to populate the outline code with values from the source projects. Since the ‘Assign fields’ tool doesn’t permit setting values from outline code field to outline code field, a simple column to column ‘cut and paste’ is the easiest way to achieve this.
- Create a layout to use when doing the Copy-Paste. It should have no grouping properties, no filter (to include all activities), and should have the common outline code field and the source project outline code as columns adjacent to each other.

The Copy-Paste is most easily/securely done by first setting focus on the header of the ‘Copy’ column, then pressing CTRL-C which high lights the whole column.
Next, set focus on the top cell of the ‘Paste’ column and press CTRL-V which will populate the column.
-
Carry out the copy/paste for each source project.
-
Open the project group and create a barchart with grouping based on the common outline code field using ‘all levels’.

Notice how the barchart now honors the total project structure and each source project’s specific WBS.
